Obtén Q4 Client para tu sistema operativo y los plugins para tu versión de Adobe® InDesign®.
Windows
Mac OS X con procesador ARM (M1, M2, M3, M4, etc.).
Mac OS X con procesador Intel.
Copia Q4 Client en la carpeta Aplicaciones.
Copia la carpeta que contiene los plugins, en la carpeta Plug-ins de tu Adobe® InDesign®.
Antes de abrir InDesign®, ejecuta Q4 Client. ¡Listo para trabajar!
Si ya tenías abierto InDesign es importante cerrarlo, ya que el cliente de Q4 se encarga de conectar InDesign a Q4 a través de los plugins que has instalado.
Una vez conectado al servidor de Q4, abre Adobe® InDesing®.
¿Qué encontrarás en la demo?
Cliente Q4
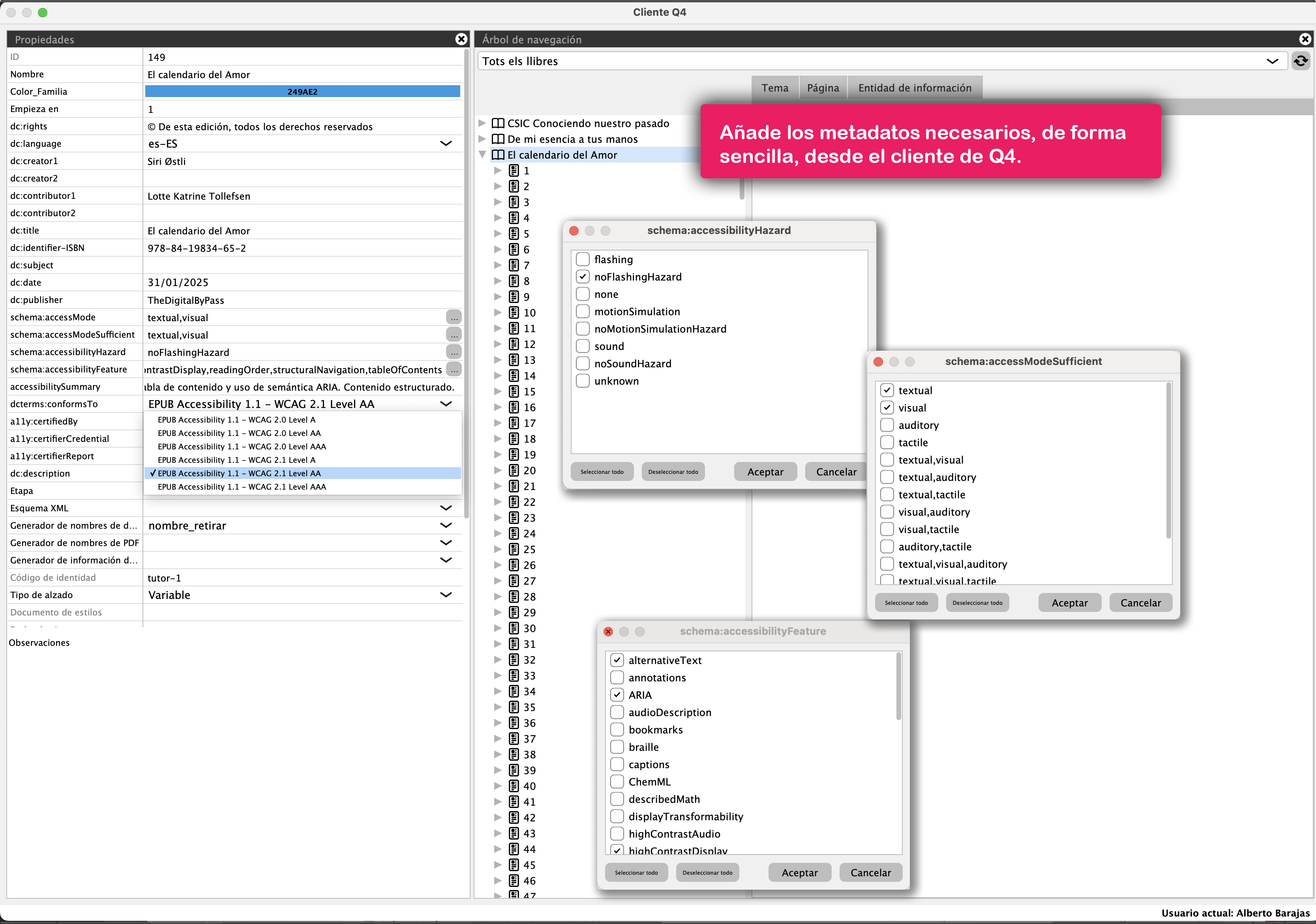
El Cliente Q4 muestra toda la información de publicaciones asociadas al usuario activo. En este caso el usuario «demo» tiene asociada una única publicación que corresponde a la que hemos preparado para la demo: «Libro_plantilla».
Una publicación = un fichero ePub accesible

- En la sección Propiedades podrás añadir toda la información clave para tu ePub: título, autor, ISBN y los metadatos de accesibilidad. Todo lo necesario para que tu publicación cumpla con la normativa desde el primer momento.
- El Árbol de navegación muestra el listado de publicaciones. En el entorno de pruebas verás solo la publicación demo, pero en tu espacio de trabajo aparecerán todas las publicaciones que vayas creando. Cada una será un ePub accesible listo para exportar.

Paleta Q4 Contenidos. Esta herramienta es tu interfaz para etiquetar el contenido de la publicación. Con ella podrás identificar cada elemento y construir el árbol XML que transformará tu maqueta en un ePub accesible.
Abre Adobe InDesign©
Cuando abras InDesign®, los plugins de Q4 iniciarán sesión automáticamente gracias a su integración con el Cliente Q4. Por eso, asegúrate de iniciar sesión en Q4 Client antes de abrir InDesign®.
Desde el menú “Ventana”, activa la paleta Q4 Contenidos: será tu herramienta para etiquetar el contenido y preparar tu publicación para la accesibilidad.
¿Cómo abro el documento InDesign de la demo?
¡Muy fácil! Con Q4 Client e InDesign® abiertos, haz clic con el botón derecho sobre la publicación y selecciona “Retirar maqueta y contenido”.
Q4 descargará el documento y lo abrirá automáticamente en InDesign®, para que empieces a trabajar en él.
Q4 descargará el documento de la publicación en el ordenador y lo abrirá en InDesign, de forma automática. El sistema gestiona los archivos por ti.


Edita textos e imágenes
Cuando tengas el documento abierto, podrás modificar su contenido como lo harías normalmente en InDesign®.
Eso sí, recuerda que esta demo incluye cajas de texto e imagen con información interna del sistema (lo llamamos etiquetado). No las elimines ni sustituyas, porque perderían su vínculo con Q4.
Pero puedes editar su contenido sin problema: cambia textos o actualiza la imagen de portada para personalizar tu prueba.
¿Ya has trasteado y quieres ver cómo queda?
El siguiente paso es depositar el documento. Esta acción guarda tu trabajo y lo devuelve al sistema de Q4 para actualizarlo.
El contenido se envía en formato XML a la base de datos de la plataforma, asegurando que todo esté listo para la exportación.


¿Ya has guardado el documento? ¡Hora de exportar tu ePub!
Este es el último paso: conseguir tu ePub 3 accesible.
Haz clic con el botón derecho sobre el nombre de la publicación, selecciona “Salidas digitales” y confirma la ventana. Q4 se encargará de todo en el servidor y te pedirá dónde guardar el archivo en tu ordenador.
¡Y listo!
Con tu ePub en mano, puedes:
- Validarlo con ePUBCheck.
- Comprobar accesibilidad con Ace by DAISY.
- Abrirlo en un editor como SIGIL para revisar el código.
- O simplemente visualizarlo en tu lector favorito.
¡Tú decides!




